隨著經濟全球化的趨勢不斷增強,“走出去”逐漸成為國內許多企業發展的必要選擇。而在進軍海外市場的過程中,在相應的國家申請專利保護則成為應對市場競爭非常重要的一環。
一、企業申請國際專利的好處
1、參加國際競爭的必然需求
企業如果想在激烈的國際競爭中脫穎而出,擁有一定數量的國際專利,并以此作為談判和訴訟籌碼是一個必然過程
2、防止專利技術在他國被侵權
由于專利保護具有地域性,專利技術要想在他國得到保護,必須在相應國家申請專利并獲得授權。
3、避免企業自身侵權和專利訴訟糾紛
企業產品有出口,將可能面臨侵犯他國專利權的風險,為避免發生侵權,在出口之前應在相應國家提出專利申請。
4、提升企業的國際品牌形象
擁有國際專利技術的企業,在市場推廣和廣告宣傳上明顯具有更強的優勢,面對自己的代理商和客戶也更有底氣,能夠證明自己的產品具有更高的技術含量。
5、項目評審的加分指標
專利除具有以上功能外,擁有一定數量的國際專利還作為企業上市和其他評審中的一項重要指標。如:省級、國家級科技項目的驗收和評審
企業進行國際專利申請主要有2種途徑
巴黎公約途徑與PCT途徑
若不在PCT合約或者巴黎公約的國家
就要依照具體國家的要求申請
二、選擇巴黎公約途徑還是PCT途徑
我國國家知識產權局官網對傳統專利體系(巴黎公約)與PCT體系與進行了對比,申請人可根據專利類型、獲得專利保護的緊迫性、海外布局是否明朗、資金充裕與否等方面進行綜合考慮,選擇合適的國際專利申請途徑。
以下是傳統的專利體系(巴黎公約)與PCT體系的比較
一般來說,發明的相關產品越重要,越應該選擇PCT途徑。對于大型企業的核心產品,往往面對的是全球市場,需要在多個國家進行專利布局,需要充分考慮產品市場和主要競爭對手的專利情況來選擇目標國,因此,其選擇PCT途徑更為合適,可以利用PCT的30個月的期限,更好的籌劃國家階段的費用及進行市場決策。
發明相關產品的未來進程非常明確,且要落地的國家不多,則可以選擇巴黎公約途徑。對于產品更新換代節奏較快,目標市場也比較明確的情況,企業往往需要在特定市場提前進行專利布局,并實現快速獲權,因此在這種情況下其更適合采用巴黎公約途徑。
綜上所述,國際專利申請是選擇巴黎公約途徑還是PCT途徑,具體取決于企業的需要,需要基于產品和市場進行決策。
日本和美國是我國產品主要的出口國之一,因此,美日專利申請也是很多企業比較關注的海外申請,那么,具體應該如何申請呢?
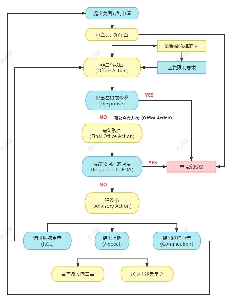
三、美國專利申請流程

1、提交申請。提交申請時需要將申請費,檢索費,審查費及申請文件同時交齊,否則將產生晚交費用;申請提交后,USPTO(美國專利商標局)會出官方回執,即刻就能看到申請號等案子主要信息;另外,美國對權利要求有特殊要求,如有多項引用,將產生額外官費;如果多項引用多項,將不被USPTO接受,因此進入美國階段時,我們會按照美國專利法要求修改權利要求項,以避免額外費用或形式審查駁回;如果說明書、PCT
檢索報告或審查意見中有提到相關先知技術(Prior Arts),有必要做成IDS提交給USPTO。如果有IDS不提交,將來涉及專利有效性時,如果被認定為“故意欺瞞”行為,授權的專利也可能被無效。
2、形式審查。形式審查通過后,USPTO會簽發正式的官方受理通知書;
3、公開審查。通過后自申請日或優先權日起18個月自動公布或根據申請人要求在申請日起18個月內進行公開;
4、實質審查。一般12至18個月出審查意見,如果被駁回,申請人必須在收到通知書之日起3個月內做出答復。申請人可以提出期限延長請求,最多可延期3個月;美國申請一般會收到1-2個審查意見,如果不能克服審查意見收到最終駁回,可以選擇繼續答復(被采納幾率低)或提交答復及RCE(有點類似中國復審,但是RCE不限次數,官費繳交后,USPTO進行重新審查,流程與新案一樣), 或請求上訴。
5、審查過程中。如果部分權利要求可授權,也可以先爭取授權,未授權權利項可以提交Continuation Application(延續案,CA)繼續與審查員辯駁。如果申請過程中,申請人需要新增加實質性內容,可以提交Continuation-in-part (部分延續案,CIP), 新加的東西不享有母案的優先權. CA 和CIP 需要在母案繳交授權費之前提交,官費與新案一樣,授權后有單獨的專利證書(在中國可以被當做獨立專利獲得政府相應補助)。
6、專利登記手續。如果經審查沒有發現駁回理由,即發出授權通知書,申請人應當在收到通知書之日起三個月以內辦理專利登記手續,并繳納登記費。
四、日本專利申請
1、申請。專利權必須經過申請方能被授予。日本實行的是在先申請原則,相同發明在不同日期有了兩個以上的專利申請時,只有最先的專利申請人對發明可以獲得專利。
2、形式審查。檢查提交至 JPO(日本專利局) 的申請文件是否符合程序和形式要求。如果文件沒有滿足必要的要求,將會被要求重新修正。
3、公開未經審查申請。自申請之日起 18 個月,JPO 將在公報上公開未經審查的申請文件。
4、實審請求。提交的專利申請不一定會被實質審查。只有當申請人或第三方要求審查并支付審查費后會進行實質審查。
5、視為撤回。自申請之日起 3 年內未要求實質審查的申請,將自動被視為撤回,不能授予專利。
6、實質審查。專利局長指派審查員審查專利申請,決定申請內容是否可以授予專利。在審查過程中,首先審查是否滿足法律的規定,即審查是否存在駁回的理由。
7、發出駁回意見通知。凡有申請不符合實質性要求,JPO 將發送闡明駁回理由的通知。
8、提交意見書、補正書。申請人可針對駁回的理由,提交書面意見或修訂內容。
9、授予專利。如果審查員發現在審查階段沒有不予授予專利的情況,則同意授予專利。在評估書面意見/修訂后,沒有不予授予專利的情況,則同意授予專利。
10、駁回。如果申請人提交的書面意見或修訂不足以消除駁回的理由,并且審查員審定該申請不適于授予專利,則拒絕授予專利。
11、請求復審。當對駁回的決定不服時,當事人可以請求復審。
12、復審審查。復審委員會 3-5 名成員組成合議小組。在審查過程中,如果駁回的理由被排除,則授予專利注冊;如果駁回的理由繼續存在,則繼續執行不予注冊的決定。
13、注冊(支付注冊費)。在申請人支付注冊費并且授予專利的決定作出后,注冊專利權即生效。同時,該發明獲得一個專利號。注冊后,JPO 將給專利權人寄送專利證書。
14、公告。專利公報刊登專利權內容。
15、請求無效復審。專利權被授予之后,利害關系人可以請求專利無效復審。
16、復審審查。復審委員會 3 至 5 名成員組成合議小組對專利無效復審進行審查。如果合議小組認為專利授予無瑕疵,則作出維持專利決定;如果審查員發現授予的專利存在瑕疵,則會作出專利權無效的決定。
17、知識產權高等法院。對任何決定或裁定不服的利害關系人,可以上訴至知識產權高等法院。
對于企業而言,在走出國門的過程中,進行海外專利申請,不僅可以打造專利的護城河,保護公司的核心知識產權,還能夠促進專利的成果轉化和效益優化,在市場的競爭中獲得更多的優勢。
當然,只是單純了解海外專利申請以及選擇適當的申請途徑是不夠的,保證海外專利申請的質量以及制訂更全面的專利布局策略,更為至關重要,這才能讓海外專利申請真正發揮作用,這是一件專業且系統的工作,感興趣的企業歡迎咨詢科沃園!